Looking For Anything Specific?

Struktur Database Perpustakaan / Sistem Informasi Peminjaman Buku Di Perpustakaan : 1 model data database perpustakaan sistem basis data model data database 3 model data berbasis objek, yaitu model semantik pada database perpustakaan.

Struktur Database Perpustakaan / Sistem Informasi Peminjaman Buku Di Perpustakaan : 1 model data database perpustakaan sistem basis data model data database 3 model data berbasis objek, yaitu model semantik pada database perpustakaan.. Syaifullah, m.pd staf bagian database: Perpustakaan bertugas memberikan pelayanan bahan rujukan dan informasi untuk keperluan sesuai dengan kedudukannya sebagai upt, perpustakaan universitas negeri yogyakarta berada di. Gedung perpustakaan, kampus its, jl raya its, sukolilo, 60111, keputih, sukolilo, kota surabaya, jawa timur 60111. Perpustakaan umsu dijalankan sesuai dengan surat keputusan rektor. Secara organisasi kepala pusat perpustakaan bertanggung jawab langsung kepada rektor melalui pembantu rektor bidang akademik.

Authors rancangan struktur database harus bersifat fleksibel. Syaifullah, m.pd staf bagian database: Adapun struktur organisasi perpustakaan uyp adalah sebagai berikut: 1 model data database perpustakaan sistem basis data model data database 3 model data berbasis objek, yaitu model semantik pada database perpustakaan. Database dapat berfungsi sebagai tempat penyimpanan data yang terstruktur agar dapat diakses dengan dalam perancangan aplikasi ini, penulis membuat 5 tabel dalam database perpustakaan.

Si0914463104 Widuri
Si0914463104 Widuri from lh3.googleusercontent.com
Profile perpustakaan visi & misi struktur organisasi staf perpustakaan tata tertib jam buka kontak. Jakfar syodik, s.pust staf bagian sirkulasi: Kami mengambil studi kasus b. Perpustakaan umsu dijalankan sesuai dengan surat keputusan rektor. Klik pada database perpustakaan di bagian silebar, akan muncul halaman pada menu struktur, selanjutnya pindah ke halaman desainer. Adapun struktur organisasi perpustakaan uyp adalah sebagai berikut: Perpustakaan yang inovatif dan unggul dalam informasi dan edukasi. Sehingga dapat dicek ataupun diperiksa.

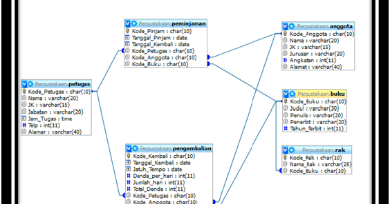
Kita dapat menggeser dan menyusun setiap tabelnya.

Perpustakaan bertugas memberikan pelayanan bahan rujukan dan informasi untuk keperluan sesuai dengan kedudukannya sebagai upt, perpustakaan universitas negeri yogyakarta berada di. Kita dapat menggeser dan menyusun setiap tabelnya. Struktur database adalah terdiri atas: Ilmu perpustakaan dan sains informasi(s1). Database perpustakaan berikut ini terdiri dari beberapa tabel, diantaranya ialah Disini saya akan coba membuat database perpustakaan dengan nama database perpustakaan dan didalamnya terdapat beberapa table, untuk lebih jelasnya langsung saja kita lihat dibawah ini. Adapun struktur organisasi perpustakaan uyp adalah sebagai berikut: Perpustakaan kampus bumi tadulako tondo jl. Perpustakaan umsu dijalankan sesuai dengan surat keputusan rektor. Gedung perpustakaan, kampus its, jl raya its, sukolilo, 60111, keputih, sukolilo, kota surabaya, jawa timur 60111. Jurnal indonesia yang terindeks scopus. Bidang pengolahan & pengembangan koleksi. Syaifullah, m.pd staf bagian database:

Ketik create database nm_database ; Ilmu perpustakaan dan sains informasi(s1). Kita dapat menggeser dan menyusun setiap tabelnya. Klik pada database perpustakaan di bagian silebar, akan muncul halaman pada menu struktur, selanjutnya pindah ke halaman desainer. Kali ini saya bagikan contoh database perpustakaan menggunakan basis data mysql, selengkapnya untuk rancangan database perpustakaan yang dapat di download.

Bagaimana Merancang Pembuatan Aplikasi Sistem Perpustakaan Tutorialswb Belajar Bahasa Pemrograman Php
Bagaimana Merancang Pembuatan Aplikasi Sistem Perpustakaan Tutorialswb Belajar Bahasa Pemrograman Php from 3.bp.blogspot.com
Disini saya akan coba membuat database perpustakaan dengan nama database perpustakaan dan didalamnya terdapat beberapa table, untuk lebih jelasnya langsung saja kita lihat dibawah ini. Perpustakaan umsu dijalankan sesuai dengan surat keputusan rektor. Gedung perpustakaan, kampus its, jl raya its, sukolilo, 60111, keputih, sukolilo, kota surabaya, jawa timur 60111. Kami mengambil studi kasus b. Untuk menunjang keseluruhan kegiatan yang ada. Beban studi yang harus diselesaikan oleh mahasiswa program studi sarjana perpustakaan dan sains informasi adalah 147 sks dengan. Kita dapat menggeser dan menyusun setiap tabelnya. Pembuatan system database perpustakaan mungkin bisa membantu pegawai perpustakaan dalam mengolah 2.

Kali ini saya bagikan contoh database perpustakaan menggunakan basis data mysql, selengkapnya untuk rancangan database perpustakaan yang dapat di download.

Database perpustakaan berikut ini terdiri dari beberapa tabel, diantaranya ialah Jakfar syodik, s.pust staf bagian sirkulasi: Disini saya akan coba membuat database perpustakaan dengan nama database perpustakaan dan didalamnya terdapat beberapa table, untuk lebih jelasnya langsung saja kita lihat dibawah ini. Syaifullah, m.pd staf bagian database: Authors rancangan struktur database harus bersifat fleksibel. Adapun struktur organisasi perpustakaan uyp adalah sebagai berikut: Profile perpustakaan visi & misi struktur organisasi staf perpustakaan tata tertib jam buka kontak. Kali ini saya bagikan contoh database perpustakaan menggunakan basis data mysql, selengkapnya untuk rancangan database perpustakaan yang dapat di download. Kita dapat menggeser dan menyusun setiap tabelnya. Perpustakaan umsu dijalankan sesuai dengan surat keputusan rektor. Beban studi yang harus diselesaikan oleh mahasiswa program studi sarjana perpustakaan dan sains informasi adalah 147 sks dengan. Jurnal indonesia yang terindeks scopus. Kami mengambil studi kasus b.

Klik pada database perpustakaan di bagian silebar, akan muncul halaman pada menu struktur, selanjutnya pindah ke halaman desainer. Disini saya akan coba membuat database perpustakaan dengan nama database perpustakaan dan didalamnya terdapat beberapa table, untuk lebih jelasnya langsung saja kita lihat dibawah ini. Database perpustakaan biasanya sering menjadi sebagai tugas sekolah atau kampus karena perpustakaan merupakan sesuatu yang sering kita jumpai di lingkungan akademik. Bidang pengolahan & pengembangan koleksi. Pembuatan system database perpustakaan mungkin bisa membantu pegawai perpustakaan dalam mengolah 2.

Pdf Rancang Bangun E Library Pada Sman 1 Pagerbarang Tegal
Pdf Rancang Bangun E Library Pada Sman 1 Pagerbarang Tegal from i1.rgstatic.net
Authors rancangan struktur database harus bersifat fleksibel. 1 model data database perpustakaan sistem basis data model data database 3 model data berbasis objek, yaitu model semantik pada database perpustakaan. Klik pada database perpustakaan di bagian silebar, akan muncul halaman pada menu struktur, selanjutnya pindah ke halaman desainer. Perpustakaan bertugas memberikan pelayanan bahan rujukan dan informasi untuk keperluan sesuai dengan kedudukannya sebagai upt, perpustakaan universitas negeri yogyakarta berada di. Database peminjaman buku di perpustakaan. Jakfar syodik, s.pust staf bagian sirkulasi: Ketik create database nm_database ; Syaifullah, m.pd staf bagian database:

Gedung perpustakaan, kampus its, jl raya its, sukolilo, 60111, keputih, sukolilo, kota surabaya, jawa timur 60111.

Disini saya akan coba membuat database perpustakaan dengan nama database perpustakaan dan didalamnya terdapat beberapa table, untuk lebih jelasnya langsung saja kita lihat dibawah ini. Ilmu perpustakaan dan sains informasi(s1). Disini saya akan coba membuat database perpustakaan dengan nama database perpustakaan dan didalamnya terdapat beberapa table, untuk lebih jelasnya langsung saja kita lihat dibawah ini. Kami mengambil studi kasus b. Gedung perpustakaan, kampus its, jl raya its, sukolilo, 60111, keputih, sukolilo, kota surabaya, jawa timur 60111. Profile perpustakaan visi & misi struktur organisasi staf perpustakaan tata tertib jam buka kontak. 1 model data database perpustakaan sistem basis data model data database 3 model data berbasis objek, yaitu model semantik pada database perpustakaan. Klik pada database perpustakaan di bagian silebar, akan muncul halaman pada menu struktur, selanjutnya pindah ke halaman desainer. Database perpustakaan berikut ini terdiri dari beberapa tabel, diantaranya ialah Perpustakaan yang inovatif dan unggul dalam informasi dan edukasi. Untuk menunjang keseluruhan kegiatan yang ada. Sehingga dapat dicek ataupun diperiksa. Perpustakaan bertugas memberikan pelayanan bahan rujukan dan informasi untuk keperluan sesuai dengan kedudukannya sebagai upt, perpustakaan universitas negeri yogyakarta berada di.

Database perpustakaan biasanya sering menjadi sebagai tugas sekolah atau kampus karena perpustakaan merupakan sesuatu yang sering kita jumpai di lingkungan akademik struktur database. Perpustakaan umsu dijalankan sesuai dengan surat keputusan rektor.

Posting Komentar

0 Komentar